一 .前言
想写好一个 Starter , 控制配置的加载和Bean的加载是其中至关重要的一步.
这一篇把如何做好Bean管理做了一个总结 , 来好好看看Bean如何控制顺序.
二. 基础篇 - Bean 的控制
Bean 名称控制
同一个包里面Bean 名称根据字母优先级排序 ,是可以控制Bean的加载流程不同包里面按照包名层级有序加载不同依赖包和包的加载顺序有关
注解控制
对Bean加载顺序起作用的注解主要有 : @DependsOn , @Bean
@Bean主要还是和方法的加载有关 , 由上到下自然加载@DependsOn用于控制互相依赖 , 先加载依赖的包@SpringBootApplication中scanBasePackages可以控制包有序
特别注意
@Resouce 和 @Autowired并不能控制依赖关系构造器中@Autowired 可以影响到加载顺序
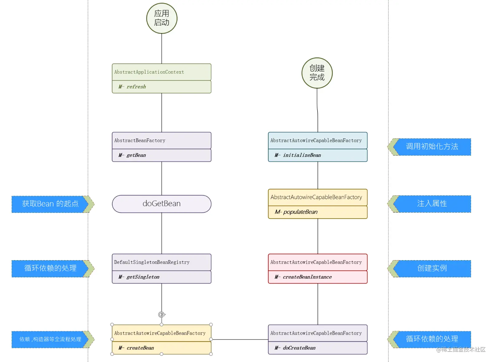
2.1 Bean 加载流程简化版
之前出过一个详细的 SpringIOC 处理流程图 , 这一篇再来看一个简图 :

三. 特别要点原理分析
3.1 包路径有序的控制
在上一篇文章 juejin.cn/post/715769… 中已经看了 BeanDefinition 的加载流程 , 我们可以知道这里有两个阶段 :
- 阶段一 : 通过 registerBeanDefinition 往 Map 中放 BeanDefinition , 同时往一个 List 中放入名称
- 阶段二 : 取出 BeanDefinition 后逐条加载Bean
这里面其实涉及到几个点 :
S1 : ClassPathBeanDefinitionScanner 中 doScan 时是按照 @SpringBootApplication 配置的扫描路径进行扫描

S2 : DefaultListableBeanFactory # registerBeanDefinition 时是放入有序的 list

总结 : 这里可以看到 , 从package 扫描到后续加载都是 list 控制的有序 , 所以 @Bean 的加载是有序的 , 并且我们可以通过 scanBasePackages 注解控制相对有序!!!


3.2 @Bean 的加载
- S1 : 首先是3.1中说到的 , 按照包名去加载 Bean
- S2 : 在 ConfigurationClassBeanDefinitionReader 处理 Configuration 类时会讲方法作为BeanNames

这里其实很多文章里面说的是 @Bean 并不是写在前面的会先加载 ,但是在我个人读取源码的过程中 , 发现@Bean的书写顺序确实是能控制顺序的 , 从源码的角度来分析一下 :
S1 : Spring 发现该@Bean是一个配置类 , 后续触发ConfigurationClassBeanDefinitionReader对配置类进行读取
S2 : doProcessConfigurationClass 中 retrieveBeanMethodMetadata 获取到所有的 Set<MethodMetadata>
S3 : 循环所有的 Set<MethodMetadata> , 将 BeanName 放入 List 中
复制代码
整个过程中最重要的就是 S2 , 虽然它是个 Set ,但是看看源码就知道 , 这是一个 LinkedHashSet , 所以它其实是有序的
private Set<MethodMetadata> retrieveBeanMethodMetadata(SourceClass sourceClass) {
AnnotationMetadata original = sourceClass.getMetadata();
// 通过 @Bean 获取到所有的 MethodMetadata , 这里的 Set 实际上是 LinkdedHashSet
Set<MethodMetadata> beanMethods = original.getAnnotatedMethods(Bean.class.getName());
if (beanMethods.size() > 1 && original instanceof StandardAnnotationMetadata) {
AnnotationMetadata asm =
this.metadataReaderFactory.getMetadataReader(original.getClassName()).getAnnotationMetadata();
Set<MethodMetadata> asmMethods = asm.getAnnotatedMethods(Bean.class.getName());
// .............. 省略一些其他场景
}
}
return beanMethods;
}
复制代码
实际上在我更换 @Configuration 中 @Bean 的书写顺序时 , 得到的效果也和源码中看的一致.
3.3 @DependsOn 的生效原理
DependsOn 的处理应该算是在 Spring Bean 加载流程的第二阶段处理的.
在这个阶段中SpringIOC获取Bean的BeanDefinition , 并且对Bean类型进行分析同时判断其关联关系.
这个流程主要在 AbstractBeanFactory 中实现.
C- AbstractBeanFactory # doGetBean
// 这里获取的就是@DependsOn 注解中的方法名
String[] dependsOn = mbd.getDependsOn();
if (dependsOn != null) {
for (String dep : dependsOn) {
// S1 : 这里需要判断这个依赖是否已经注册, 会从 S2 里面的Map 中获取
if (isDependent(beanName, dep)) {
throw new BeanCreationException(.....);
}
// S2 : 这里把DependsOn 的Bean注册到Map中 ,避免重复
registerDependentBean(dep, beanName);
// S3 : 递归获取 , 这里就是按照Bean全流程递归处理
getBean(dep);
}
}
复制代码
3.4 不是说循环依赖会优先加载吗 , 为什么引用@Resource 并没有控制顺序
在以往很多场景中 ,我都是通过@Resource 引入某个对象 , 来实现优先加载 . 但是事实证明这种方式是不生效的.
这里面涉及到Spring循环依赖的相关特点 ,即 Spring 依赖时创建的对象 , 还没有被初始化了.
但是如果在构造器中引入依赖 , 是可以影响到Bean的加载顺序的 :
@Bean
public BeanThree getBeanThree(BeanTwo beanTwo) {
return new BeanThree(beanTwo);
}
复制代码
这是简单说一下原理 , 在构造器载入的场景下 , Spring 需要先将依赖的对象初始化后 , 再作为 argsToUse 传入被构建的对象中 :
// argsToUse 即为构造器中的对象
bw.setBeanInstance(instantiate(beanName, mbd, factoryBean, factoryMethodToUse, argsToUse));
复制代码
流程跟踪 :
// S1 : Spring 容器初始化 BeanThree
C- AbstractAutowireCapableBeanFactory # doCreateBean
- instanceWrapper = createBeanInstance("getBeanThree", mbd, args);
// S2 : 通过构造器进行初始化
C- AbstractAutowireCapableBeanFactory # instantiateUsingFactoryMethod
- return new ConstructorResolver(this).instantiateUsingFactoryMethod(beanName, mbd, explicitArgs);
// S3 : 初始化 BeanThree 前先初始化 BeanTwo
public BeanWrapper instantiateUsingFactoryMethod(
String beanName, RootBeanDefinition mbd, @Nullable Object[] explicitArgs) {
// 3-1 省略获取工厂的相关逻辑
// 3-2 获取到构造器方法
- public .....ConfigutationA.getBeanThree(.....BeanTwo)
Method factoryMethodToUse = null;
ArgumentsHolder argsHolderToUse = null;
Object[] argsToUse = null;
//... 省略
if (factoryMethodToUse == null || argsToUse == null) {
List<Method> candidates = null;
if (mbd.isFactoryMethodUnique) {
if (factoryMethodToUse != null) {
// 此处获取所有的构造器方法
candidates = Collections.singletonList(factoryMethodToUse);
}
}
//... 省略额外的构造器处理
minNrOfArgs = resolveConstructorArguments(beanName, mbd, bw, cargs, resolvedValues);
LinkedList<UnsatisfiedDependencyException> causes = null;
for (Method candidate : candidates) {
// 3-3 此处就开始处理构造器中的所有参数 , 以及需要autowired处理的参数
// - 在这个环节中 , 会优先调用依赖的对象的初始化操作
argsHolder = createArgumentArray(beanName, mbd, resolvedValues, bw,
paramTypes, paramNames, candidate, autowiring, candidates.size() == 1);
}
}
// S3-4 继续调用 BeanThree 初始化逻辑
bw.setBeanInstance(instantiate(beanName, mbd, factoryBean, factoryMethodToUse, argsToUse));
return bw;
}
// S4 : 初始化 BeanTwo
// S5 : 继续初始化 BeanThree
复制代码
总结 : 可以看到 , 如果构造器中存在了需要初始化后才能注入的对象 ,是会触发提前加载. 但是如果单纯的类中的属性 , 实际上是在后面 populationBean 中进行的处理
总结
Bean 控制有序的方式还是有很多种的 , 以上的加载方式只能说以Idea启动时能确定是存在影响的 , 但是会不会由于某种场景例如JVM的加载等等破坏这种操作 , 暂时是不清楚的.
同时是否会由于一些代理等操作影响到这种加载 , 也存在不确定.
不过如果遇到需要控制Bean加载的场景 , 不妨试试上面的办法 , 说不定能满足需求.
下一篇来看一下配置文件如何进行有序的控制.