项目运行
环境配置:
Jdk1.8 + Tomcat7.0 + Mysql + HBuilderX(Webstorm也行)+ Eclispe(IntelliJ IDEA,Eclispe,MyEclispe,Sts都支持)。
项目技术:
SSM + mybatis + Maven + Vue 等等组成,B/S模式 + Maven管理等等。
环境需要
1.运行环境:最好是java jdk 1.8,我们在这个平台上运行的。其他版本理论上也可以。
2.IDE环境:IDEA,Eclipse,Myeclipse都可以。推荐IDEA;
3.tomcat环境:Tomcat 7.x,8.x,9.x版本均可
4.硬件环境:windows 7/8/10 1G内存以上;或者 Mac OS;
5.是否Maven项目: 否;查看源码目录中是否包含pom.xml;若包含,则为maven项目,否则为非maven项目
6.数据库:MySql 5.7/8.0等版本均可;
毕设帮助,指导,本源码分享,调试部署(见文末)
3.2系统流程的分析
运行的主要流程为,登入管理员用户名,因为只有管理员才有权限进行该操作,然后查看所有注册用户的信息,选中需要删除的用户信息,然后确认删除,即为完成,系统将修改的数据更新至数据库,主要过程如图3-1所示:

图3-1删除用户管理流程图
运行流程主要为输入用户名密码,并且不能为空,若为空则提示不能为空,用户名和密码全部输对即可登入成功,主要流程如图3-2。
图3-2 系统登录流程图
图书管理系统工作流程为:系统启动,进入登录界面,登录系统后可浏览主页面。通过权限判断,普通用户只能浏览、阅读和查询信息,注册用户还可以进行资料的录入、修改和删除自己注册资料等操作,管理员可以对系统管理的所有功能进行操作,比如添加、修改和删除信息等。所有用户均可以实现查询功能。主要流程图如图3-3所示:

图3-3 系统业务流程图
4.1系统功能模块
根据系统功能分析,可以画出系统的功能模块图,系统总体功能如下图所示:

图 4-1 系统总体功能模块图
4.2数据库设计
4.2.1数据库需求分析
管理员:具有最高的管理权限,支持后台管理,对用户信息,员工信息进行增删改查,对处方信息进行及时更新,还可以管理留言信息,删除一些不健康的留言。
4.2.2数据库概念结构设计
概念模型是对现实中的问题出现的事物的进行描述,ER图是由实体及其关系构成的图,通过E-R图可以清楚地描述系统涉及到的实体之间的相互关系。
用户管理实体图如图4-2所示:

图4-2用户管理实体图
员工管理实体图如图4-3所示:

图4-3员工管理实体图
图书馆管理实体图如图4-4所示:

图4-4图书馆管理实体图
5.1前台功能模块
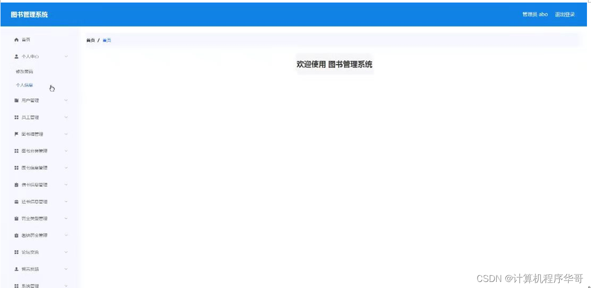
图书管理系统,在系统首页可以查看首页,图书信息,论坛交流,图书咨询,留言反馈,个人中心,后台管理等内容进行详细操作,如图5-1所示。

图5-1系统首页界面图
图书信息,在图书信息页面可以查看图书编号,图书分类,作者,出版社,员工工号,员工姓名,点击次数等详细内容,并进行收藏操作,如图5-2所示。

图5-2图书信息界面图
论坛交流,在论坛交流页面可以查看标题,类型和内容等详细内容,并进行发布帖子或重置操作,如图5-3所示。

图5-3论坛交流界面图
用户注册,在用户注册页面通过填写用户账号,用户姓名,密码,确认密码,电话号码等信息完成注册操作,如图5-4所示。

图5-4用户注册界面图
个人中心,在个人中心页面通过填写用户账号,用户姓名,密码,性别,电话号码等内容进行更新信息,根据需要对我的发布,我的收藏进行相对应操作,如图5-5所示。

图5-5个人中心界面图
5.2后台功能模块
后台登录,用户进入系统前在登录页面根据要求填写用户名、密码,选择角色等信息,点击登录进行登录操作,如图5-6所示。

图5-6后台登录界面图
5.2.1管理员功能模块
管理员登录系统后,可以对首页,个人中心,用户管理,员工管理,图书管理,图书分类管理,图书信息管理,借书信息管理,还书信息管理,罚金类型管理,缴纳罚金管理,论坛交流,留言反馈,系统管理等功能进行相应的操作管理,如图5-7所示。

图5-7管理员功能界面图
用户管理,在用户管理页面可以对用户账号,用户姓名,性别,头像,电话号码等内容进行详情,修改和删除等操作,如图5-8所示。

图5-8用户管理界面图
图书馆管理,在图书馆管理页面可以对图书馆编号,图书馆名称,图片,开放时间,图书馆位置,员工工号,员工姓名内容进行详情,修改和删除等操作,如图5-9所示。

图5-9图书馆管理界面图
图书信息管理,在图书信息管理页面可以对图书编号,图书名称,图书分类,图片,作者,出版社,员工工号,员工姓名等内容进行详情,修改,查看评论和删除等操作,如图5-10所示。

图5-10图书信息管理界面图
借书信息管理,在借书信息管理页面可以对借书编号,图书名称,图书分类,借书时间,用户账号,用户姓名,员工工号,员工姓名,审核回复,审核状态等内容进行详情,修改和删除等操作,如图5-11所示。

图5-11借书信息管理界面图
还书信息管理,在还书信息管理页面可以对还书编号,图书名称,图书分类,还书时间,用户账号,用户姓名,员工工号,员工姓名,审核回复,审核状态等内容进行详情,修改和删除等操作,如图5-12所示。

图5-12还书信息界面图
缴纳罚金管理,在缴纳罚金管理页面可以对缴纳编号,图书名称,图书分类,罚金类型,金额,登记时间,员工工号,员工姓名,用户账号,用户姓名,是否支付等内容进行详情,修改和删除操作;如图5-13所示。

图5-13缴纳罚金管理界面图